【 使用环境 】生产环境 or 测试环境
【 OB or 其他组件 】
【 使用版本】
【问题描述】sysbench读写场景报错core dumped,其他压测场景都正常,只有这个读写场景报这个错误
SHOW VARIABLES like ‘version_comment’;ob的版本发一下 sysbnech压测么?具体怎么配置能发一下么?
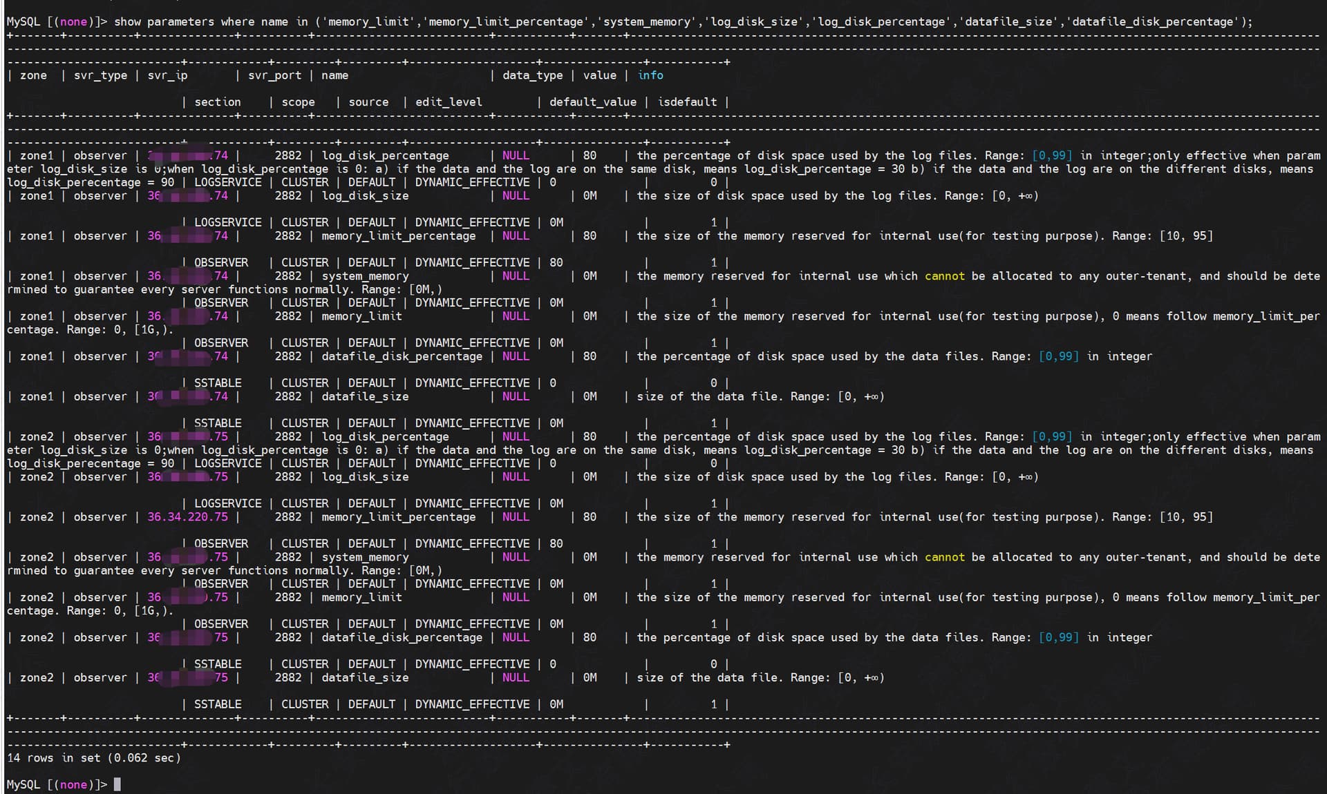
show parameters where name in (‘memory_limit’,‘memory_limit_percentage’,‘system_memory’,‘log_disk_size’,‘log_disk_percentage’,‘datafile_size’,‘datafile_disk_percentage’);
select zone,concat(SVR_IP,’:’,SVR_PORT) observer,
cpu_capacity_max cpu_total,cpu_assigned_max cpu_assigned,
cpu_capacity-cpu_assigned_max as cpu_free,
round(memory_limit/1024/1024/1024,2) as memory_total,
round((memory_limit-mem_capacity)/1024/1024/1024,2) as system_memory,
round(mem_assigned/1024/1024/1024,2) as mem_assigned,
round((mem_capacity-mem_assigned)/1024/1024/1024,2) as memory_free,
round(log_disk_capacity/1024/1024/1024,2) as log_disk_capacity,
round(log_disk_assigned/1024/1024/1024,2) as log_disk_assigned,
round((log_disk_capacity-log_disk_assigned)/1024/1024/1024,2) as log_disk_free,
round((data_disk_capacity/1024/1024/1024),2) as data_disk,
round((data_disk_in_use/1024/1024/1024),2) as data_disk_used,
round((data_disk_capacity-data_disk_in_use)/1024/1024/1024,2) as data_disk_free
from oceanbase.gv$ob_servers;
select a.zone,a.svr_ip,b.tenant_name,b.tenant_type, a.max_cpu, a.min_cpu,
round(a.memory_size/1024/1024/1024,2) memory_size_gb,
round(a.log_disk_size/1024/1024/1024,2) log_disk_size,
round(a.log_disk_in_use/1024/1024/1024,2) log_disk_in_use,
round(a.data_disk_in_use/1024/1024/1024,2) data_disk_in_use
from oceanbase.gv$ob_units a join oceanbase.dba_ob_tenants b on a.tenant_id=b.tenant_id order by b.tenant_name;
信息查询一下
在压测一下 一直到宕机的这个时间段的日志提供一下 两个zone的observer.log日志发一下 使用obdiag收集日志吧
obdiag gather log --from “2022-06-30 16:25:00” --to “2022-06-30 18:30:00”
https://www.oceanbase.com/docs/common-obdiag-cn-1000000004222805





